Meny
Lag supportsak
*
*
Skriv inn koden
*

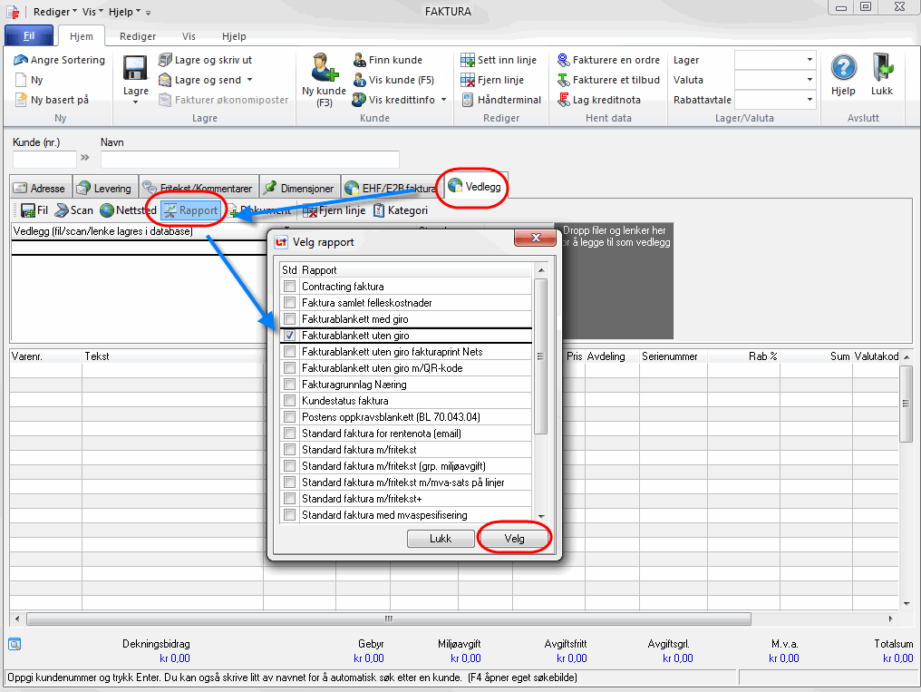
Forhåndsdefinert rapport som vedlegg

Det er støtte for å legge ved en forhåndsdefinert blankett som vedlegg. Ved å forhåndsdefinere en rapport, følger alltid denne med ved utsendelse av en EHF faktura.

Mange bedrifter og kunder ønsker fortsatt å sende og motta standard blanketter, dette får du nå mulighet til å gjøre med denne funksjonen.

Du forhåndsdefinerer en rapport ved å åpne fakturaregistreringsbildet. Gå til Vedlegg og Rapport. Huk av for ønsket rapport og avslutt med «Velg» knappen.

Bilde 1_Forhåndsdefinert rapport som vedlegg.png

Rapporten legger seg nå automatisk som vedlegg på alle elektroniske faktura. Lukk fakturaregistreringsbildet og velg «Nei» på spørsmålet om du vil lagre før du fortsetter.

Du kan forhåndsdefinere rapport også i Tilbud og Ordre.

For generell informasjon om vedlegg til EHF-faktura, se artikkel her: Vedlegg til EHF-Faktura